Сегодня рассказываем про компьютерную безопасность и про майнеры. Это программы, которые используют ваш компьютер для работы на хакера, который их создал. Иногда это не приносит сильного вреда машине, а иногда приносит.
Главная опасность — в вашей машине может сидеть кто-то, у кого есть доступ к системе и данным. То есть всё как в обычном вирусе.
Рассказываем про системы Windows 10 и 11 и про то, как удалить майнер с ПК. Сегодня пишем про эти системы, потому что они самые популярные в мире. А значит, компьютеры с ними будут приоритетной мишенью для хакеров вообще и незаконного майнинга в частности. Не потому, что в Windows больше уязвимостей, а просто потому, что машин больше и потенциальный доход выше.
В этой статье говорим про майнеры и инструменты для их обнаружения и удаления в общем. Потому что если рассказывать подробно, понадобится много отдельных статей. И мы их напишем — постепенно. А пока расскажем про главное.
Криптовалюта и криптоджекинг
Криптовалюта — это электронные монеты, которые можно обменивать на настоящие. Их называют «монеты», но технически каждая из них может быть поделена на много частей. Например, в одной единице самой известной криптовалюты биткоин находится сто миллионов частей, которые называются сатоши. Это значит, что один биткоин можно поделить между ста миллионами людей.
С криптовалютой можно делать примерно всё то же, что с обычными акциями: вы можете купить её и держать на электронных кошельках. Стоимость криптовалюты может вырасти, а может упасть.
Видов криптовалют сейчас несколько тысяч. Самые известные — биткоин и эфириум.
Данные о каждом виде криптовалюты хранятся в отдельном блокчейне. Это длинная математическая последовательность, где записаны данные всех электронных денег в системе. Без этого реестра любой мог бы создать дополнительные монеты.
Криптовалюту можно купить на бирже или заработать самому: для этого нужно запустить на компьютере сложные задачи от блокчейна, которые будут грузить систему почти максимально. Результат таких задач — новый блок-фрагмент в блокчейне. После добавления нового блока майнер получает определённое количество криптовалюты. Целиком процесс называется майнингом.
Криптоджекинг — это киберпреступление, когда хакер использует для добычи криптовалюты чужие устройства без разрешения владельцев.
Что такое майнер и как он работает?
Майнер — это программа, которая добывает криптовалюту при помощи компьютеров других пользователей и отправляет данные в аккаунт хакера, чтобы потом он мог добавить новые фрагменты в блокчейн. Так хакер зарабатывает с использованием внешних вычислительных мощностей.
Человек, который майнит криптовалюту, тоже называется майнером.
Майнить криптовалюту с одного компьютера, каким бы мощным он ни был, сейчас сложно. С каждым новым блоком задачи блокчейна усложняются, и сейчас для одной машины вычислить что-то почти нереально. К тому же существуют специализированное железо для майнинга и криптофермы, где сотни устройств расшифровывают новые части блокчейна.
Всё это потребляет огромное количество энергии. Во всём мире на майнинг биткоина уходит больше энергии, чем на небольшую страну — например, Пакистан или Норвегию:

Майнинг может быть причиной энергетического кризиса. Например, в мае 2025 года в Кувейте провели большую проверку в одном из городов, нашли и отключили несколько криптоферм. После этого энергопотребление города снизилось в два раза.
Получается, что майнить криптовалюту напрямую, чтобы заработать, дорого, сложно и иногда противозаконно. Поэтому недобросовестные майнеры используют чужие силы, чтобы увеличить прибыль.
Майнер — это вирус?
Если на вашем компьютере работает майнер, о котором вы не знаете и который приносит доход кому-то другому, — то да, это тоже вирус. При этом в большинстве стран или их отдельных регионах майнинг разрешён. Поэтому это необязательно преступление.
Получается, что программы-майнеры могут быть полностью легальными: работать на отдельном компьютере, у сообщества (пула) майнеров, на криптоферме или в облаке.
Вредоносным и опасным майнинг становится, когда оборудование используется без разрешения владельца или если майнер добывает криптовалюту в месте, где это запрещено законом.
Как майнер попадает на компьютер?
Для вредоносного майнера открыты все те же самые пути, что для обычных вирусов. Вот несколько самых частых.
Фишинговые письма и вложения. Это письма, которые имитируют известные компании или просто знакомого отправителя. Сообщения со ссылкой в личке в соцсетях типа «Посмотри, что про тебя написали» — это классический пример фишинга. Если перейти по ссылке или открыть вложение, почти наверняка аккаунт взломают.
Уязвимости программного обеспечения. Хакеры могут использовать слабые стороны программ, чтобы заставить их вести себя не так, как задумано их разработчиками, а с выгодой для себя. Такой приём называется «эксплойт». Новые версии часто закрывают предыдущие уязвимости, поэтому важно вовремя обновлять ПО.
Заражённые сайты и скрипты в браузере. На такие страницы часто ведут ссылки из фишинговых писем. Иногда майнер не будет заражать ваш жёсткий диск — вместо этого он работает, только пока открыта вкладка с JavaScript-кодом.
Загрузки с неофициальных источников и пиратский софт. Подбросить майнер или вирус можно во взломанную версию платной программы. Все, кто скачает такое приложение и установит без проверки антивирусом, установят на машину и вирус.
Полезный блок со скидкой
Если вам интересно разбираться со смартфонами, компьютерами и прочими гаджетами и вы хотите научиться создавать софт под них с нуля или тестировать то, что сделали другие, — держите промокод Практикума на любой платный курс: KOD (можно просто на него нажать). Он даст скидку при покупке и позволит сэкономить на обучении.
Бесплатные курсы в Практикуме тоже есть — по всем специальностям и направлениям, начать можно в любой момент, карту привязывать не нужно, если что.
Признаки заражения майнером
Обнаруживать и избавляться от майнеров может быть сложно. Работающую программу не всегда можно заметить, но на некоторые вещи стоит периодически обращать внимание.
Как понять, что у тебя майнер
Майнер выполняет сложные вычисления, поэтому первый признак — ПК или ноутбук работает дольше, медленнее и часто более шумно.
Другой способ — проверять загрузку через диспетчер задач на Windows или мониторинг системы на MacOS.
Куда смотреть в «Диспетчере задач»
Майнер загружает процессор или видеокарту, поэтому нужно искать незнакомые процессы с системным или непонятными именами, которые грузят систему на 50–100%:

Как искать скрытые майнеры
Это не гарантия успешного обнаружения, потому что майнеры могут отслеживать процессы в системе и прятаться от диспетчеров через 1–2 секунды после запуска.
Как подробно отследить процессы в системе, мы расскажем в отдельной статье. Но вот простые способы.
В Windows нужно открыть утилиту «Планировщик задач». Для этого нажимаем Win + R и вводим taskschd.msc. В окне утилиты слева выбираем вкладку Task Scheduler Library и просматриваем подпапки и процессы. Нужно искать новые процессы и процессы с непонятными именами.

Ещё один вариант — посмотреть, откуда запускается этот процесс. Для этого на вкладке Actions нужно посмотреть два пункта: путь к исполняемому файлу Program/script и папку, из которой он запускается — Start in.
Обычно системные задачи запускаются из папок System32 или Program Files. Если процесс стартует из папок вроде AppData\Local\, Roaming, Temp, Downloads — это подозрительно. Такую задачу нужно изучить: проверить через поисковик или базы антивирусов.
Можно проверить правдивость самого отчёта «Диспетчера задач». Для этого запускаем утилиту командной строки Power Shell и пишем команду:
Get-Counter '\Processor(_Total)\% Processor Time' -SampleInterval 2 -MaxSamples 10
В окне появятся 10 строк с общей загрузкой CPU на каждые две секунды. Выглядеть это будет примерно так:
Timestamp CounterSamples
--------- ---------------
2025-10-27 17:15:03 \\MYPC\processor(_total)\% processor time : 78.345
2025-10-27 17:15:05 \\MYPC\processor(_total)\% processor time : 82.670
2025-10-27 17:15:07 \\MYPC\processor(_total)\% processor time : 91.121
Проценты показываются в самом конце после слова time. Если в Диспетчере задач у вас загрузка процессора на 5–10%, а тут на 90–100%, какой-то процесс точно прячется.
На MacOS нужно открыть терминал и выполнить такую команду:
sudo powermetrics --samplers cpu_power,gpu_power -n 5
Появится сложная многострочная метрика по конкретным ядрам процессора:

Как примерно интерпретировать эти показатели:
- Active residency — загрузка ядра в процентах.
- Idle residency — состояние покоя.
- Если idle >90% — компьютер почти не выполняет задач.
- Если idle <30%, то нагрузка высокая. Это может быть майнер, а может быть легальная задача, которая грузит систему.
Как найти майнер на ПК с Windows 10/11
Проверку нужно начинать с «Диспетчера задач». Если какой-то неизвестный процесс грузит систему на 80–100%, а вы не выполняете никаких сложных задач, нужно провести более тщательную проверку.
Если «Диспетчер задач» не показывает высокой нагрузки, но компьютер шумит, греется и работает медленнее, его тоже нужно проверить.
А вообще, каждую машину стоит периодически проверять хотя бы раз в месяц, даже если симптомов заражения нет — просто для профилактики.
Анализ автозагрузки
Многие программы-майнеры устанавливают себе автозапуск.
Список стартующих одновременно с системой программ можно посмотреть во встроенной утилите — для этого нажмите Win+R, напишите команду msconfig и перейдите на вкладку «Автозагрузка»:

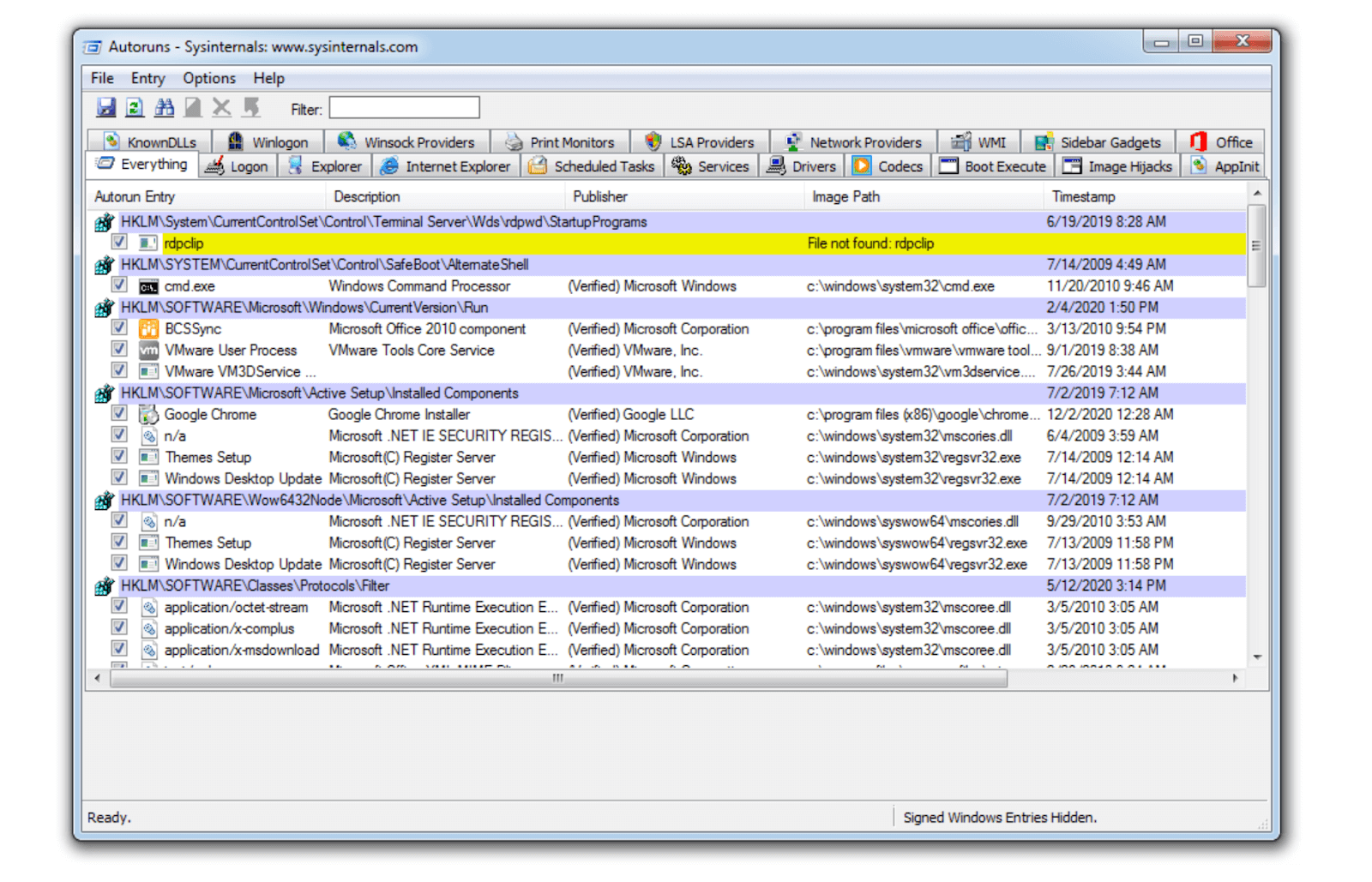
Другой, более подробный способ — скачать и установить бесплатную программу Autoruns, которая показывает все места, откуда что-то запускается автоматически:

Сразу научиться определять наличие вирусов в сотнях и тысячах процессов невозможно, поэтому обычно эту задачу доверяют антивирусам.
Мониторинг сети
Майнер должен отправлять результаты вычислений в сеть, без этого он бесполезен. Поэтому сетевой анализ — один из лучших способов обнаружить скрытый майнер.
Самой простой проверкой будет открыть «Монитор ресурсов» и проверить вкладку «Сеть». Если какие-то процессы постоянно держат исходящие соединения, нужно проверить сам процесс и адрес — хотя бы просто вбить их названия в поисковик.
Стандартные популярные адреса для майнинг-пулов с 2010 года — 3333, 4444, 5555.
Лучшие антивирусы против майнеров
Современные антивирусы умеют анализировать поведение процессов. Везде, где это возможно, включаем облачную защиту и обнаружение потенциально вредоносных программ — так антивирус будет распознавать вирусы и майнеры не только по своей заранее подготовленной базе данных, но и в реальном времени.
Топ-5 программ для удаления майнеров
Вот антивирусы, которые сейчас чаще всего используются против майнеров.
Malwarebytes Anti-Malware — простой, бесплатный.
Kaspersky Virus Removal Tool — можно пользоваться версией без установки.
Dr.Web CureIt! — однократный сканер без автообновления. Для повторного использования нужно скачать утилиту ещё раз.
ESET Online Scanner — сканирует систему онлайн.
AdwCleaner — часто находит лёгкие скрытые майнеры.
Как проверить ПК на майнеры?
Одной инструкции на все антивирусы нет, но вот примерный пошаговый план.
Перед проверкой лучше отключить интернет. Иногда при работающем соединении вирус или майнер могут скачать себя заново из сети.
Включаем антивирус и запускаем проверку.
Компьютер нужно проверить целиком, то есть провести полное сканирование. После этого все найденные угрозы нужно удалить или изолировать.
Но подозрительную нагрузку всё равно нужно периодически проверять: смотреть, не шумит ли компьютер, и проверять, что нагружает CPU и GPU в «Диспетчере задач» или «Мониторинге системы».
Как удалить майнер вручную
Майнер можно попробовать удалить без антивируса — просто определив подозрительные процессы по их активности.
Перед любым удалением отключаем интернет и настраиваем бэкап. Если случайно удалить системный процесс, понадобится восстановление системы.
Поиск и удаление вредоносных файлов
В «Планировщике задач» находим подозрительные процессы. У этих процессов можно открыть директорию хранения и удалить их.
После этого очищаем автозагрузку, перезагружаем компьютер и смотрим, как он работает. Процессы тоже периодически проверяем.
Очистка реестра
Обязательно делаем копию реестра. Для этого в меню «Файл» выбираем «Экспорт» и отмечаем, что нам нужен весь реестр. После этого выбираем место для сохранения и название файла.
Для очистки сначала нажимаем Win+R и выполняем команду regedit. В реестре находим две категории с именем текущего пользователя:
HKEY_CURRENT_USER\Software\Microsoft\Windows\CurrentVersion\Run
HKEY_LOCAL_MACHINE\Software\Microsoft\Windows\CurrentVersion\Run
Если там есть подозрительные неизвестные процессы, которые указывают на файлы .exe в AppData, удаляем их.
Блокировка майнеров в брандмауэре
Можно попробовать не удалять процесс, а запретить ему выходить в сеть. Если это майнер, он не сможет работать и приносить прибыль хакеру.
Для этого открываем «Брандмауэр» Windows и заходим в «Дополнительные параметры». Выбираем «Правила для исходящих подключений». Теперь создаём новое правило для программы, выбираем подозрительный .exe и блокируем подключение.
Профилактика
Компьютер дешевле защищать заранее, чем лечить. Ещё многие майнеры не только добывают криптовалюту за ваш счёт, но и крадут личные данные. Поэтому лучше вовремя обновлять «Виндовс» и периодически сканировать всё антивирусом — например, скачивать одноразовый Dr.Web CureIt! и периодически проверять систему.
Научиться понимать принципы работы и находить майнеры и обычные вирусы — полезный и хорошо оплачиваемый навык, поэтому, если вам интересна борьба с хакерами, посмотрите подборку курсов Практикума по информационной безопасности. Почитайте программу, попробуйте пройти бесплатную часть и поищите открытые вакансии по разным профессиям: заниматься тем, чем нравится, ещё приятнее, когда за это хорошо платят.
Бонус для читателей
Если вам интересно погрузиться в мир ИТ и при этом немного сэкономить, держите наш промокод на курсы Практикума. Он даст вам скидку при оплате, поможет с льготной ипотекой и даст безлимит на маркетплейсах. Ладно, окей, это просто скидка, без остального, но хорошая.
